How to integrate a third party video analytics product with Milestone XProtect VMS for create alarms and bookmarks on the VMS? Please advice me all the relevant document MIP SDK.

Please try to start with these documents.

https://doc.developer.milestonesys.com/html/index.html?base=gettingstarted/event_analytics_and_status_integrations.html&tree=tree_4.html

https://doc.developer.milestonesys.com/html/index.html?base=gettingstarted/intro_analytics.html&tree=tree_4.html

These documents are on using Analytics Events which can trigger alarms..

If you have further questions on details you might find them in the documentation but don’t hesitate to ask..

Thank you so much for your kind reply. The links advised do not cover bookmark documentation. I would be thankful if you could please advise documents on using Analytics Events which can trigger bookmarks.

One more question, at the moment I am using XProtect Essential+, and I am wondering if it supports the bookmark events.

Bookmarks are supported in XProtect Expert and XProtect Corporate.

As a Milestone Partner you can ask the partner team for a free test license!

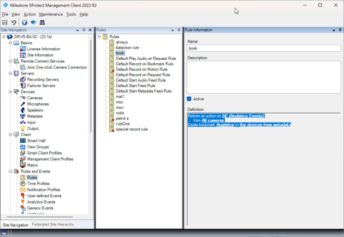
There are two ways to do analytics events and bookmarks.

Let your integration send an analytics event. In XProtect set up a rule to create a bookmark. The rule can be made in the Management Client, this is an example:

The rule can also be configured by your integration so that no manual setup is required, you can achieve this by using Configuration API or Rest API.

Let your integration send an analytics event and a bookmark. The bookmark Creator sample will show you how to create the bookmarks programmatically.

https://doc.developer.milestonesys.com/html/index.html?base=samples/componentsamples/bookmarkcreator/readme.html&tree=tree_2.html