(MIP-Hik plugin)Our ANPR alarm data plug-in is normally received and passed, but Milestone seems like not recieved alarm. (Milestone 2019 R2)

The ANPR alarm data plug-in is normally received and passed. However, after calling the MIP interface and sending it to the Milestone server, the alarm cannot be seen on the client. The plug-in cannot be further investigated. The specific reason is that Milestone needs to be analyzed.

After troubleshooting, we confirmed that our plugin has sent an alarm to Milestone, but the phenomenon on the customer side is always that the platform does not receive alarm information. There are two projects in the UK and South Korea both have the same problem.

I will attached the MIP-plugin logs, and you can saw this alarm log that it can prove that the alarm has been sent out from the plugin.

[ProcessCommAlarm_ITSPlate] – [ANPR_NoMatch] Color:0;PlateNumber:noPlate;Country:0;VehicleType:3;SnapshotNum:1;

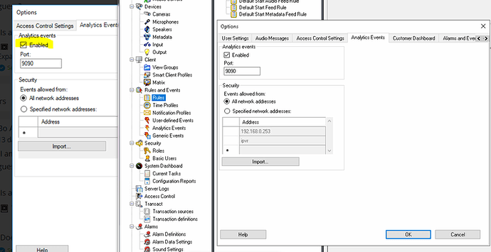
I am guessing that you send the AnalyticsEvents to the Event Server port 9090. Is this a right guess?

Is analytics events enabled?

Does the Event Server run?

​Yes, the analytics events was enabled and of cause the Event Server is running.

After log analysis, the plug-in normally sends data to Milestone, but the MIP interface has an internal processing exception. The exception is as attached file “Exception type”. It seems that the AlarmService authentication failed.

Thanks.

Exception rethrown at [0]:

at System.Runtime.Remoting.Proxies.RealProxy.HandleReturnMessage(IMessage reqMsg, IMessage retMsg)

at System.Runtime.Remoting.Proxies.RealProxy.PrivateInvoke(MessageData& msgData, Int32 type)

at VideoOS.Platform.Proxy.Alarm.IAlarmCommandToken.AddEvent(String token, BaseEvent baseEvent)

at VideoOS.Platform.Proxy.AlarmClient.AlarmClientToken.AddEvent(BaseEvent baseEvent)

at VideoOS.Platform.SDK.Platform.MessageManager.BaseEventHandler(Message message, FQID dest, FQID source)

2019-11-15 00:09:32.000 Error: BaseEventHandler ():Exception source: mscorlib

Exception type: System.ServiceModel.FaultException`1[[VideoOS.Platform.Proxy.Alarm.AlarmServiceFault, VideoOS.Platform, Version=1.0.0.0, Culture=neutral, PublicKeyToken=bc60fba4a7969f89]]

Exception message: Invalid authentication

Exception target site: HandleReturnMessage

You never confirm that you use the method of sending XML to a socket on the Event Server as shown by the TriggerAnalyticsEventXML sample I trust you have verified this.

You mention “the plug-in” but I can best get your description to fit if you have a standalone application or service that does not successfully login to the XProtect VMS.

Please verify that you login correctly.

If this leads to more questions from you, please explain how the Hik integration works. Please understand that I have no idea what the integration does unless you tell me. You are welcome to use screen captures and snippets of your source code to explain what the integration does, what you have done for troubleshooting and what you have observed.

​Hi Dear friend, yes, we developed the HIKVISION plugin service based on the MIP SDK. Currently, we suwpect the compatibility may changed between the 2019 R2/R3 MIP SDK with the previous version. it may causing problems with the alarm module between HIK plugin and Milestone 2019 R2. But we not able to ensure it.

As you mentioned, yes, we can send the code of our plugin source code to you, you can help to check the alarm interaction. So which emailbox we need to send plugin source code to? Thanks in advance.

I have created a support case for you (MSC413612). Please login to MyMilestone and see this case. If I remember correctly, colleagues from your company HIKVision has used support cases previously. Good things for you to use support case is to allows you to upload files or write code without sharing on the public forum.

When you write the code on the case, please be aware that a snippet with two lines of code could have clarified the methods the integration uses.

It is very important for further investigation that you answer the questions we have asked.

It is also important that you describe the integration, the methods it uses, the troubleshooting you have made and the general observations about the issue.

Unfortunately, it is difficult for us to find your answer regarding whether your login works, whether your service does login and can login to XProtect.

It would be helpful for us if you answer this question and this would be a good the first step in a troubleshooting effort.