Hello,
We are integrating our Network Video Recorder (NVR) with Milestone using ONVIF Protocol. Our NVR supports Edge Storage. We want to retrieve the recording from NVR for selected time from XProtect smart client’s retrieve feature but not getting success on that.
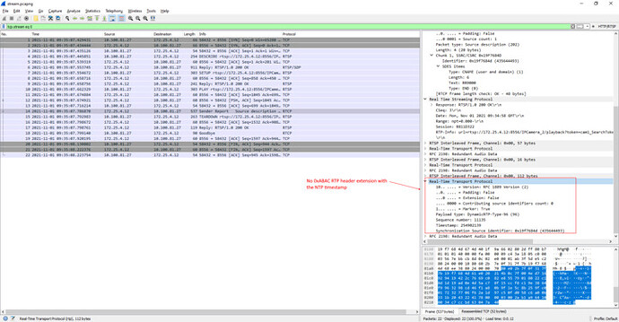
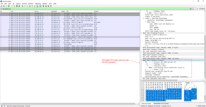
We have followed “Edge Storage retrieval workflow” and implemented require APIs such as GetServices, GetCapabilities, GetVideoSources, GetProfiles, GetRecordingSummary, GetMediaAttributes and GetReplayUri (As mentioned in Edge storage Workflow, if GetMediaAttributes response is OK then no need to implement other APIs as the flow will directly jump to the GetReplayUri).
We have enabled the remote recording for cameras as shown in attached figure.
When we try to retrieve the recording from Smart client, we have noticed following things :
- We are getting start time to retrieve the recording in ONVIF request but not getting stop time.
- Our NVR server is successfully sending proper response for all the APIs with RTSP URI through GetReplayUri. e.g., Our RTSP server has generated RTSP URI “rtsp://172.25.4.12:8556/IPCamera_2” And we can also play that RTSP URI of requested time using VLC player.
- In smart client we can see the Job has completed. but still in playback section, requested timeline is showing as No recording as shown in attached figures.
Can you please guide us if we are doing anything wrong or missing anything ?

