Video export delays

Hi

We have a plugin that exports videos with a duration of a few seconsds, in response to alarms. So whenever an alarm is triggered, the plugin is notified, waits a few seconds, then exports the video.

On one particular server the export sometimes triggers a NoVideoInTimeSpanMIPException. With a retry mechanism it succeeds eventually but it can take up to a minute intil the video is ready for export.

This server uses interconnect to access cameras on a different server. Could this be the cause of the delay? And is there anything that can be done to fix it?

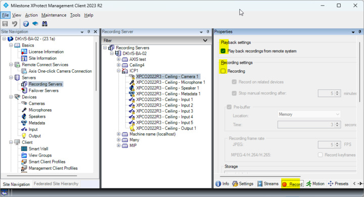
Interconnect can be set up in two ways when it comes to recording and playing back recorded footage:

  1. Playback recordings from remote system
  2. Recording (locally)

I wonder whether you use the first or the second setup?

In both cases there are things going on that will cause delays, if you specify what your setup is I can try to find information how you might optimize the performance and minimize the delay.

Thanks for your reply. We use option 1, playback from remote. Initially we used local recordings briefly, but there were delays anyway, as you said.

I consulted Milestone Development and have further information.

Interconnect should cause delays, but not that much.

One thing that is known to cause delays is if you have cameras using a long GOP length, we wonder if that might be the case? However this would cause the same delay when you access the footage directly in the interconnected system as from the interconnector parent system.

We are curious, the same delay should be observable when browsing the footage in playback mode, we know it is not easy to measure this scenario but if you have up to a minute it would be noticeable. You could have one Smart Client (SC ) view in live mode, another in playback mode where you “goto last frame”, if there is a minute delay in the playback last frame compared to the live stream we are observing the behavior causing the delay.

When we are at it, it could be an idea to measure this delay in two ways and compare: On one SC login directly on the interconnected site, in another SC login on the interconnector parent system, in both find the last frame in playback mode; is the delay in both SCs? Does the delay happens as a consequence of interconnect or is there even in direct use? We would expect perhaps that interconnect is up to 1second later than direct, but would not expect up to a minute like you have observed.

It would be good if you can evaluate and answer: Is the delay the same on direct as on interconnect? Is the delay the same on being able to start an export as on doing regular playback?

The only tip I have sofar is to see if the camera that cause the delay is setup with a long GOP Lenght and if so you can possibly reduce the wait if you change setting.

These are the settings for one of the cameras. If I understand this correctly, with an fps of 2 and Zipstream GOP cap of 300, there can be up to 150 seconds between keyframes, so the delay could be up to 150 seconds?

Correct.

I managed to reproduce the issue on a different server without interconnect by using the same video settings. Unfortunately I can’t reduce the compression/gop on the interconnected cameras because of their poor network connection.